Cloudways 搬家教學:從 Hostinger 龜速地獄到秒開的絲滑體驗

在這篇「網站搬家教學」,我會和你分享把原本主機和域名都在 Hostinger 的 WordPress 網站,轉移到 Cloudways 主機 和 Namecheap 域名的網站搬家方法與流程。
如果你偏好用影片學習,歡迎觀看下面的 YouTube 影片。
如果你喜歡透過圖文學習,請繼續往下閱讀吧!
圖文筆記會比較詳細、方便快速瀏覽,還會持續更新與補充內容。
對於要架設 WordPress 網站的新手,一開始我都是建議先從 CP 值高的共享主機,例如 Hostinger、Bluehost 試看看。
觀察一段時間後,如果網站經營得不錯,流量有穩定成長。
在主機合約到期前,是該考慮看看要不要升級到速度更快的 Cloudways 主機!

這篇筆記要跟你分享把原本主機和域名都在 Hostinger 的 WordPress 網站,搬家到 Cloudways 主機,和轉移到 Namecheap 域名的方法和完整流程。
也會提醒你搬家後要檢查哪些項目,確保網站的 SEO 排名不會受到影響。
只要跟著我一步步操作,你也能順利搬家。

WordPress 網站搬家方法
為什麼要幫 WordPress 網站搬家
我選擇幫 WordPress 網站搬家主要是考慮到經營成本和網站效能。
Hostinger 主機在首購的時候很便宜,對架站新手來說是不錯的小資選擇,但續約時價格變高,就沒有這麼划算了。
你可以從我整理的表格看出,當 Hostinger 續約時,Cloudways 主機費用跟 Hostinger 是差不多的。
| 方案 | Hostinger 主機價格 (搬家前) | Cloudways 主機價格 (搬家後) |
|---|---|---|
| 首購 (1 年約) | 最低價方案 每月 $2.99 美金(約 $90 台幣) | 最低價方案 每月 $11 美金 (約 $330 台幣) |
| 續約 | 最低價方案 每月 $10.99 美金 (約 $330 台幣) | 最低價方案 每月 $11 美金(約 $330 台幣) |
| 優惠 | 續約無優惠 | 使用折扣碼「NOTES」 前 3 個月 7 折 |
域名的部分,Hostinger 主機首購時會贈送 1 年免費的域名,第 2 年起就得付費。
我搭配 Cloudways 主機使用的域名商是 Namecheap,第 1 年的優惠價格是 $11.48 美金 (約 $345 台幣)。
在搬家後第 1 年,域名費用可以省大約 $165 台幣。
| 項目 | Hostinger 域名 (搬家前) | Namecheap 域名 (搬家後) |
|---|---|---|
| 續約 | 每年 $16.99 美金 (約 $510 台幣) | 每年 $16.98 美金 (約 $509 台幣) |
| 優惠 | 續約無優惠 | 第 1 年 $11.48 美金 (約 $345 台幣) |
乍看之下,搬家前後價差不大。

但 Hostinger 主機屬於共享主機 (也就是虛擬主機),網站速度較慢;而 Cloudways 主機屬於管理型雲端主機,網站速度會比較快。
✏️ 共享主機 vs 雲端主機
共享主機 (虛擬主機):多個網站共享同一台主機資源,成本較低,適合小型網站。
管理型雲端主機:提供專用資源、使用彈性和可擴展性,適合已有穩定流量的網站。
網站搬家後,網站速度會顯著提升,也就可能因為提高網站體驗核心指標,而提升 SEO 排名。
✏️ 網站體驗核心指標是什麼?
網站體驗核心指標 (Core Web Vitals) 包括 LCP (載入速度)、FID (互動反應速度) 和 CLS (畫面穩定性),這些指標已被 Google 納入網站排名因素。
因此,如果我們的網站提供快速且穩定的使用者體驗,將有助於提升 SEO 排名。

所以,當 Hostinger 主機合約快到期時,正是把 WordPress 網站搬到 Cloudways 的好時機。
網站搬家要花多少時間?
這篇筆記示範的 WordPress 網站搬家過程總共花了 8 天。
大部分時間是在等主機和域名轉移的各種設定生效,實際需要自己操作的部分,大約只要 40 分鐘就能搞定。

要在 Hostinger 合約到期前多久開始搬家?
Hostinger 會在到期日的 27 天前自動續訂域名、14 天前自動續訂主機。
保險起見,我會建議你在 Hostinger 合約到期前 1 個半月就開始搬家。

WordPress 網站搬家流程
這次 WordPress 搬家的目標,是把主機從 Hostinger 搬家到 Cloudways、域名從 Hostinger 搬家到 Namecheap。
| 項目 | 主機 | 域名 |
|---|---|---|
| 搬家前 | Hostinger | Hostinger |
| 搬家後 | Cloudways | Namecheap |
名詞解釋
因為網站在搬家的過程中會處在不同狀態,我們先定義一下名詞。
| 狀態 | 主機 | 域名 |
|---|---|---|
| 舊網站 (原始狀態) | Hostinger 主機 | Hostinger 域名 (例:notesdemowebsite05.com) |
| 臨時網站 | Cloudways 主機 | Cloudways 提供的免費臨時域名 (例:wordpress-1201485-4245xxx.cloudwaysapps.com) |
| 新網站 | Cloudways 主機 | Namecheap 域名 (例:notesdemowebsite05.com) |
當然,你不一定要跟我選擇一樣的主機商或域名商,但後續的操作介面可能會不太一樣。
建議可以跟著我的步驟操作,這樣更容易上手。
第 1 步,我會先搬主機,從舊網站利用 WordPress 搬家外掛,輕鬆地把資料從 Hostinger 主機一鍵搬到 Cloudways 主機。
這個時候「舊網站」跟「臨時網站」會同時存在。
第 2 步,申請把域名從 Hostinger 轉移到 Namecheap。
第 3 步,進行 DNS 設定,也就是把已經轉移到 Namecheap 的域名跟 Cloudways 主機連結起來,這時「臨時網站」才會變成「新網站」。
第 4 步,幫新網站安裝 SSL 憑證,這樣搬家也就大致完成了。
最後,依照檢查清單確認網站一切正常,就可以取消 Hostinger 主機續訂,讓舊網站自然被刪除。

1. 從 Hostinger 主機搬家到 Cloudways 主機
主機是存放網站資料的空間,包含文字、圖片、影片和程式碼等等,WordPress 軟體就是安裝在主機上。
如果我們說要幫「WordPress 主機搬家」,指的就是「將網站資料從 A 主機轉移到 B 主機」。
這個過程包括資料的複製、轉移,還有在新主機上重新配置 WordPress 環境,才能確保網站所有的功能可以在新環境中順利運行。
✏️ 諾特斯小提醒
理論上,WordPress 網站的搬家過程,不會刪到舊網站的資料,但如果你擔心會遺失部分資料,也可以先備份網站、再開始轉移。

接下來,我會一步步示範如何無縫、自動化地,把 WordPress 網站的資料一鍵從 Hostinger 主機搬家到 Cloudways 主機。
(1) 創建 Cloudways 帳戶
第 1 步
點擊下方連結,進入 Cloudways 官方網站。
Cloudways 主機有提供 3 天免費試用,你可以先 免費註冊 一個帳戶。
等主機搬家完成,試用過,確定主機的性能是滿意的之後再設定付款資料。

第 2 步
點擊右上角的「Start Free」(免費開始)。

第 3 步
你可以選擇使用第三方帳號登入,或在 Cloudways 註冊帳戶。
這次我就示範註冊一個全新 Cloudways 帳戶,輸入名字、姓氏、Email 以及要設定的密碼。
✏️ 小筆記
姓名可以利用 姓名中翻英工具 填寫

第 4 步
I would best describe myself as (我最適合描述為…) 要依照「搬家網站的類型」來選擇。
這次我要搬家的網站是旅遊部落格,因此我選擇「Blogger」(部落客)。

第 5 步
點擊「I have a promo code」(我有折扣碼)。

第 6 步
輸入諾特斯觀眾專屬折扣碼「NOTES」。
✏️ 諾特斯觀眾專屬折扣碼
輸入諾特斯觀眾專屬折扣碼「NOTES」,可以享受前 3 個月 7 折優惠。
折扣碼不能事後補填,請記得在這個步驟填寫!

第 7 步
勾選同意條款後,點擊「Sign up」(註冊)。

第 8 步
進行帳戶驗證,首先要驗證 Email。

第 9 步
到 Email 信箱,找到 Cloudways 寄的驗證信。

點擊 Email 裡的「Login & Activate」(登入並啟用)。

第 10 步
再來,驗證電話號碼。
輸入手機號碼,按下「Send SMS」 (發送簡訊)。
✏️ 電話號碼填寫範例
台灣手機號碼:0987654321
改成國際手機號碼:+886 987654321 (去掉手機號碼的第一個 0)

第 11 步
收到簡訊後,輸入簡訊驗證碼,然後按「Verify」(驗證)。

如果你有遇到收不到簡訊、無法驗證的問題,我有將解決方法整理成筆記,你可以點擊下方連結前往。
(2) 在 Cloudways 主機安裝 WordPress
完成驗證步驟後,跳轉到選擇主機的畫面。

第 1 步
設定 Application and Server Details (應用程式與伺服器詳細資訊) 。
Application (應用程式),指的是架設網站的軟體,也就是 WordPress;而 Server (伺服器) 指的則是主機。
以下 4 個項目都保持預設即可:
- WordPress
- Application Name (應用程式名稱)
- Server Name (主機名稱)
- Project Name (專案名稱)
✏️ 小筆記
「Server」最精準的翻譯其實是「伺服器」,但為了讓大家更容易理解,在這篇筆記裡,我都會把 Server 翻譯為「主機」。

第 2 步
挑選主機商,目前 Cloudways 提供了 5 款不同的雲端主機:
- DigitalOcean
- Vultr
- Linode
- Amazon Web Services (AWS)
- Google Cloud Platform (GCP)
我推薦選 DigitalOcean 主機,因為經過我的實測,它是同價位的主機中速度最快的。
✏️ Cloudways 幫我們代管主機?
Cloudways 是一款管理型雲端主機平台 (Managed Cloud Hosting),提供多家雲端主機的代管服務,由 Cloudways 協助管理我們租用的主機,讓我們能專注在網站內容與發展,不必擔心主機方面的技術細節。

第 3 步
Server Size (主機大小) 我會建議維持預設的「2 GB Premium」,或者選最便宜的「1 GB」。
至於選擇的標準,可以用「網站外掛的數量」來判斷。
如果你的舊網站安裝的外掛數量就已經超過 15 個,可能有網頁設計、電子商務、備份、多語系等比較吃效能的外掛,就建議選「2 GB Premium」。
✏️ 外掛數量參考基準
15 個 WordPress 外掛只是一個簡易的參考基準,實際該選擇哪個方案, 還是要取決於具體的網站流量、每個外掛的資源需求等等因素。
依照我的經驗,大概安裝到 17 個外掛就會感覺比較卡頓,這時就該考慮升級到更高階的方案!

當然,你也可以先選擇「1 GB」,之後有升級的需求,隨時都能在 Cloudways 後台升級。
✏️ Cloudways 方案規格
此處的「1 GB」、「2 GB Premium」是指 RAM (記憶體) 的大小,以下是重點規格比較:
1 GB
- 記憶體:1 GB
- 儲存空間:25 GB
2 GB Premium
儲存空間:50 GB
記憶體:2 GB
這次示範我就先選擇 DigitalOcean 主機的 1 GB 方案,費用是每月 $11 美金 (約 $330 台幣)。

第 4 步
Location (主機位置) 要選離網站主要客群最近的地方。
✏️ 為什麼主機位置要選離網站主要客群最近的?
因為主機位置離網站訪客越近,資料傳輸的延遲會越小,可以讓網站加載速度更快。如此一來,訪客在瀏覽網站時會有更好的體驗。

以我所在的地區 (台灣) 為例,最近的選項是「新加坡」,所以主機位置我們就選擇「Singapore」。

第 5 步
確認價格,點擊「Launch Now」(立即啟動)。

接下來,Cloudways 主機就會自動安裝 WordPress 軟體。

第 6 步
等到主機準備完成之後,就可以點擊「Your Server」(你的主機) 右邊的「地球」圖示 —— 圖片標註 ➀。
點擊「Your Application」(你的應用程式) —— 圖片標註 ➁。

第 7 步
在 Application URL (應用程式 URL) 會看到 Cloudways 提供給我們的臨時域名,例如:wordpress-134XXXX-550XXXX.cloudwaysapps.com 。
點擊「開啟新分頁」就可以看到臨時網站了。


(3) 下載 & 上傳 WordPress 搬家外掛
我們要使用 Cloudways WordPress Migrator 這款免費的搬家外掛,把 Hostinger 主機的舊網站資料,一鍵搬家到 Cloudways 的臨時網站。
✏️ 小筆記
理論上,WordPress 網站搬家過程不會刪除舊網站的資料。 但如果你擔心發生意外的話,建議可以先備份網站。
第 1 步
點擊下方連結,前往外掛頁面。
👉 點我下載:Cloudways WordPress Migrator
第 2 步
點擊「下載」取得外掛 zip 檔。

第 3 步
在舊網站的 WordPress 後台,點擊左側欄位的「外掛」、「安裝外掛」。

第 4 步
點擊「上傳外掛」。

第 5 步
將剛剛下載的外掛檔案拖曳進來。

按下「立即安裝」。

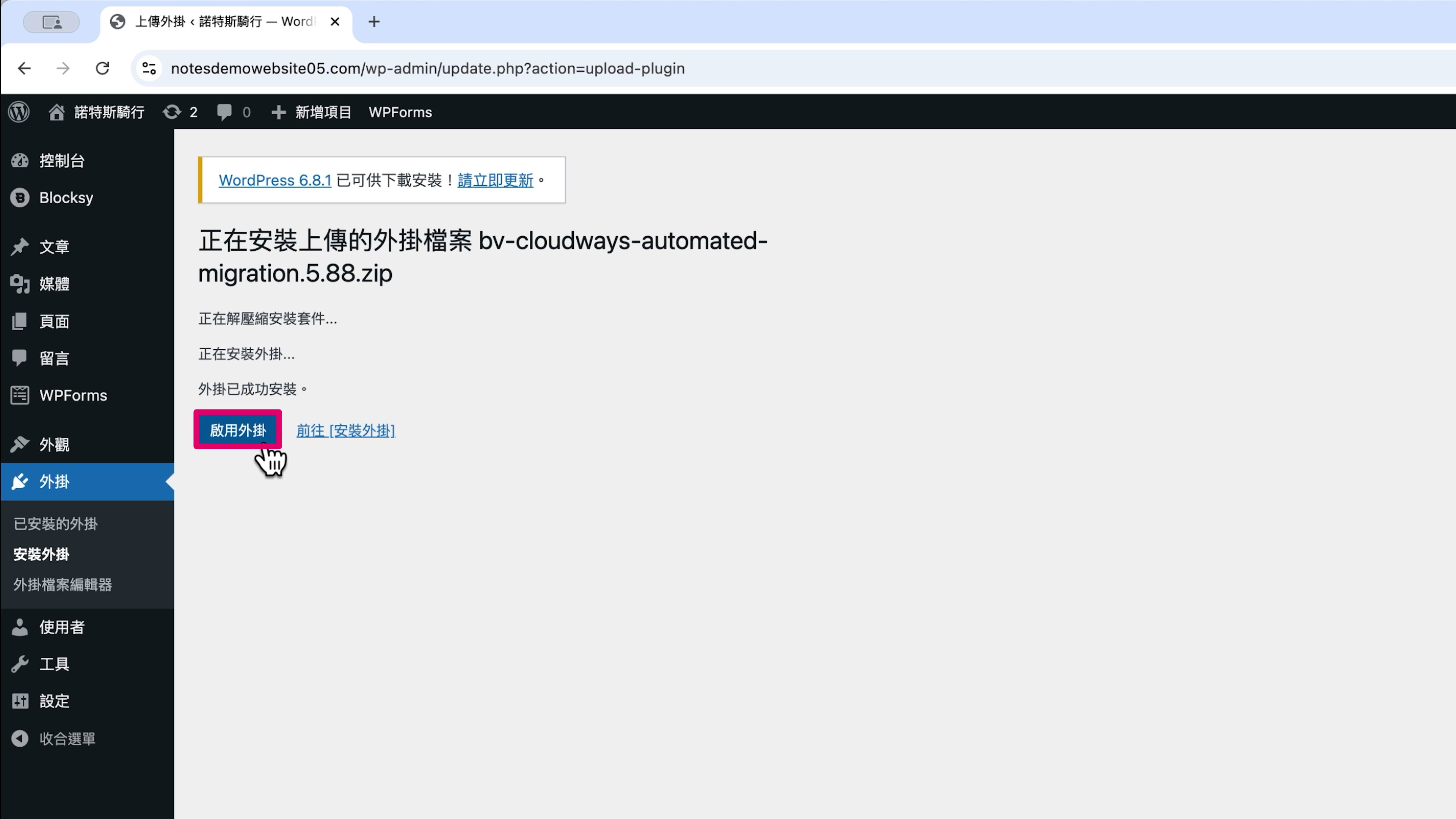
第 6 步
安裝好後,點擊「啟用外掛」。

(4) 填寫搬家資料
第 1 步
頁面會自動跳轉到 Migrate your site to Cloudways (將你的網站遷移到 Cloudways) 的畫面。
輸入 Email —— 圖片標註 ➀。
勾選同意條款 —— 圖片標註 ➁。
點擊「MIGRATE」—— 圖片標註 ➂。

第 2 步
Migrate your site to Cloudways (將你的網站遷移到 Cloudways) 這裡,要填寫新網站的搬家相關資料。
➀ Where do you want to migrate your site? (你想把你的網站遷移到哪裡?)
保持預設的 「Cloudways Flexible」(Cloudways 彈性方案)。

✏️ 小筆記
Cloudways Flexible (彈性方案):採用按需求付費模式,只需為所使用的資源付費。
Cloudways Autonomous (自動調整方案):會自動實時擴展資源來滿足你網站的流量需求。
➁ Destination Site URL (目的網站 URL)

先到剛剛打開的 Cloudways 臨時網站,從網址列複製網址。
⌨️ 快捷鍵:複製
Windows 系統:Ctrl + C
MAC 系統:Cmd + C

回到舊網站後台,在「Destination Site URL」(目的網站 URL) 欄位貼上。
⌨️ 快捷鍵:貼上
Windows 系統:Ctrl + V
MAC 系統:Cmd + V

➂ SFTP Host / Server Address (SFTP 主機 / 伺服器位址)
有了伺服器位址,外掛才知道要把資料搬到哪個 IP 位址的主機。

到 Cloudways 後台,找到「Public IP」(公共 IP),點擊複製。

回到舊網站後台,在「SFTP Host / Server Address」欄位貼上。

➃ Database Name (資料庫名稱)

複製 Cloudways 後台的「DB Name」(資料庫名稱)。

回到舊網站後台,貼到「Database Name」(資料庫名稱) 欄位。

➄ SFTP Username (SFTP 使用者名稱)

到 Cloudways 後台,複製 Your Server (你的主機) 裡的「Username」(使用者名稱)。

回到舊網站後台,貼到「SFTP Username」欄位。

➅ SFTP Password (SFTP 密碼)

到 Cloudways 後台,複製 Your Server (你的主機) 裡的「Password」(密碼)。

回到舊網站後台,貼到「SFTP Password」欄位。

➆ HTTP Auth enabled? (啟用 HTTP 認證?)
因為臨時網站並沒有使用「HTTP 認證」功能,所以保持預設的「No」(不) 即可。

✏️ HTTP 認證是什麼?
HTTP 認證 (HTTP Authorization) 是一種基本的網頁安全機制,當有用戶嘗試訪問受保護的網頁時,就會彈出一個對話框要求他輸入 使用者名稱和密碼。
這樣可以防止未經授權的用戶訪問網站上未完成、受保護的內容。

➇ Source site information (來源網站資訊)
來源網站指的是在 Hostinger 的「舊網站」,保持預設選項的「No」(沒有) 就可以了。

(5) 一鍵完成主機搬家
點擊「MIGRATE」(遷移),就可以一鍵完成主機搬家囉!

你不用手動做以下事情,Cloudways WordPress Migrator 外掛都會自動幫你做好:
- 手動重新建立頁面和文章
- 手動複製,並貼上每個頁面、每篇文章的文字
- 手動複製,並在每個頁面、每篇文章對應的地方貼上圖片
- 手動安裝佈景主題,並改成跟舊網站一樣的主題設定
- 手動安裝外掛,並改成跟舊網站一樣的外掛設定
我們只要等待進度條跑完,就會看到畫面顯示「Your migration is complete!」(你的遷移已完成!)。

點擊「GO TO CLOUDWAYS」 (前往 CLOUDWAYS),打開臨時網站。

在網站前台能看到,舊網站的內容都已經成功搬到臨時網站了!
你可以到處點點看,檢查文章與頁面裡的圖片、連結、排版是不是都能正常運作。

也可以在臨時網站的網址後方加上「/wp-admin」,進入 WordPress 後台登入頁面。

輸入 WordPress 使用者名稱跟密碼,再點擊登入。
✏️ 網站搬家後的 WordPress 使用者名稱跟密碼
網站搬家到臨時網站後,WordPress 使用者名稱跟密碼都跟舊網站是一樣的。

登入後台後,再進一步檢查佈景主題、外掛等設定,看看有沒有跑掉。


(6) 設定 Cloudways 主機付款資料
如果你確定要租用 Cloudways 主機, 一定要記得在 3 天試用期結束前綁定付款資料,不然搬好的網站會被刪除喔!

第 1 步
點擊 Cloudways 後台右上角的「使用者」—— 圖片標註 ➀。
選擇「My Account」(我的帳戶) —— 圖片標註 ➁。

第 2 步
點擊左側欄位的「Payment & Address」(付款與地址)。

第 3 步
填寫「Card Address」(信用卡地址) 資料。
✏️ 小筆記
- State/Province/Region (州/省/地區) 可以不用填寫。
- 地址翻譯可以使用郵局提供的 中文地址英譯服務。
- Address (地址) 只需要填到區就可以了,例:No. 7, Sec. 5, Xinyi Rd., Xinyi Dist.
- Postal Code (郵遞區號) 填 3 碼就好,例:110。

第 4 步
填寫「Billing Address」(帳單地址)。
如果帳單地址跟前一步驟的信用卡地址一樣,只要勾選「Keep Billing address same as my credit card address」(保持帳單地址與我的信用卡地址相同),地址資料就會自動帶入。
✏️ 小筆記
- Phone Number (電話號碼) 會自動帶入驗證 Cloudways 帳戶時使用的手機號碼。
- Company (公司) 可以留空不填。

第 5 步
點擊「Proceed to Payment Gateway」(前往支付平台)。

第 6 步
依照附圖的翻譯,填寫對應的信用卡付款資料 —— 圖片標註 ➀。
點擊「AUTHORIZE」(授權) —— 圖片標註 ➁。
✏️ 小筆記
- 持卡人姓名需跟信用卡上一致。
- 如果刷卡失敗,可以聯絡發卡銀行的客服排除問題。

Cloudways 主機計費方式是「用多久就付多少錢」,依照實際的使用時數計費、不需要綁約。
每個月底結算後,會從綁定的信用卡自動扣款。

2. WordPress 網域轉移:從 Hostinger 域名轉移到 Namecheap 域名
接下來,我們要把域名從 Hostinger 轉移到 Namecheap。
✏️ 域名 vs 網域
雖然嚴格來說,在專業的技術領域裡,網域和域名是有差別的,但在日常使用中,這兩個詞常常混用或互換。
大部分人提到網域時,通常指的就是域名。在這篇筆記,為了讓內容更加一致、易於理解,我都統一使用「域名」這個詞。
(1) 註冊 Namecheap 帳戶
第 1 步
點擊下方連結,前往 Namecheap 官網。
第 2 步
點擊畫面左上角的「SIGN UP」(註冊) 。

第 3 步
對照附圖上的翻譯填入註冊資訊。

第 4 步
如果不想收到電子報或促銷 Email,「Yes, sign me up for Namecheap’s newsletter & Marketing Communication」(是的,請幫我訂閱 Namecheap 的電子報與行銷資訊) 記得取消勾選 —— 圖片標註 ➀。
點擊「Create Account and Continue」(建立帳戶並繼續) —— 圖片標註 ➁。

(2) 在 Hostinger 解鎖域名並取得授權碼
我們需要在 Hostinger 將域名「解除鎖定」,並取得域名轉移授權碼,才能把域名轉移到其他域名商那裡。
第 1 步
到 Hostinger 後台,選擇「Domains」(域名) —— 圖片標註 ➀。
點擊要轉移的域名 —— 圖片標註 ➁。

第 2 步
關閉 「Transfer lock」(轉移鎖定)。

第 3 步
按「Disable」(停用)。

第 4 步
點擊「眼睛」圖示,讓「Authorization code」(授權碼) 顯示出來。

第 5 步
複製「Authorization code」(授權碼) 。
⌨️ 快捷鍵:複製
Windows 系統:Ctrl + C
MAC 系統:Cmd + C

(3) 到 Namecheap 申請域名轉入
第 1 步
回到 Namecheap 首頁,滑鼠移至 Namecheap 首頁上方的「Transfer to Us」(轉移到我們這裡)、「Transfer Domains」(轉移域名)。

第 2 步
輸入域名 —— 圖片標註 ➀。
按下 「Transfer」(轉移) —— 圖片標註 ➁。

第 3 步
確認「REGISTRAR LOCK」(註冊商鎖定) 的狀態是「UNLOCKED」(已解鎖)。
✏️ 註冊商鎖定狀態顯示 Domain is「Locked」怎麼辦?
如果狀態是 Domain is「Locked」(鎖定),可能是進行步驟「(2) 在 Hostinger 解鎖域名並取得授權碼」時沒有確實解鎖域名。
請回到 Hostinger 後台重新「關閉」域名鎖定,再到 Namecheap 後台點擊「REFRESH」(重新整理),就會顯示 Domain is「UNLOCKED」(已解鎖) 了。

第 4 步
「勾選」同意轉移域名聯絡資訊。

第 5 步
貼上剛剛複製的域名轉移授權碼 —— 圖片標註 ➀。
點擊「VERIFY AUTH CODE」(驗證授權碼) —— 圖片標註 ➁。
⌨️ 快捷鍵:貼上
Windows 系統:Ctrl + V
MAC 系統:Cmd + V

第 6 步
點擊右下方的「add to cart」(加入購物車)。

第 7 步
點擊「View Cart」(查看購物車) 按鈕。

(4) 支付 Namecheap 域名費用
第 1 步
來看看購物車內有哪些項目:
① Domain Transfer (域名轉移)
域名預設會開啟「AUTO-RENEW」(自動續約),建議維持這個設定,不然忘記續約的話,域名會回到公開市場,有可能被其他人搶走控制權。
✏️ 域名轉移費
雖然 Domain Transfer 是翻譯成「域名轉移」,但實際上,這筆錢等於是「在 Namecheap 註冊域名的第 1 年費用」。
我們將域名從 Hostinger 轉移到 Namecheap 的過程,是不會被收取額外費用的!
② Domain Privacy (域名隱私保護)
這項服務會幫我們把姓名、Email、地址與電話等等域名註冊資訊隱藏起來,不會被公開在網路上。
這項服務在 Namecheap 是永久免費的,一樣保持預設的「AUTO-RENEW」就好。

第 2 步
官方不時會推出一些限時優惠,你可以點擊下方連結找找看現在有沒有折扣碼可用。
👉 點擊查詢:Namecheap 最新限時優惠折扣碼
第 3 步
剛好有適用的優惠的話,點擊折扣碼就可以複製它。
備註:如果當下沒有折扣碼的話也不用太在意,因為有沒有使用折扣碼也只差 $0.2 美金 (約 $6 台幣) 而已。

第 4 步
回到 Namecheap 後台貼上折扣碼 —— 圖片標註 ➀。
按「Apply」(套用) —— 圖片標註 ➁。
⌨️ 快捷鍵:貼上
Windows 系統:Ctrl + V
MAC 系統:Cmd + V

第 5 步
檢查一下金額,第 1 年的域名是 $11.28 美金 (約 $338 台幣),另外還會加上一筆 $0.18 美金 (約 $5 台幣) 的 ICANN 費用 —— 圖片標註 ➀。
確認無誤後,點擊「Confirm Order」(確認訂單) —— 圖片標註 ➁。
✏️ ICANN 費用是什麼?
域名每年都會被徵收 $0.18 美金 (約 $5 台幣) 的 ICANN 費用。
ICANN 費用是網際網路名稱與數位位址分配機構 (ICANN) 向域名註冊商收取的一筆小費用,用於支持組織營運,以及管理域名和 IP 位址的工作。

第 6 步
我已經幫大家把 Account Contact Information (帳戶聯絡資訊) 的項目都翻譯成中文,大家對照著附圖,填入對應的資料就可以了。
✏️ 小筆記
- 如果是一般個人註冊「I’m registering on behalf of a company」(我代表公司註冊) 要取消勾選
- 「Company Name」(公司名稱)、「Job Title」(職稱) 可以選填
- 姓名可以利用 姓名中翻英工具 填寫
- 地址可以利用 地址中翻英工具 填寫
- 「Address Line 1」 (地址第一行) 填到「區」即可,例如:No. 7, Sec. 5, Xinyi Rd., Xinyi Dist.
- 「Address Line 2」地址第二行可以留空,「Address Line 1」 (地址第一行) 太長填不下時,再填到「Address Line 2」(地址第二行)就好。
- 「State/Province」(州/省) 可以留空
- 電話要填國際電話,台灣要把 0 改成 +886。例如電話 0912345678,就填 +886 912345678
- 傳真號碼可以選填

點擊「Continue」(繼續)。

第 7 步
Payment Method (付款方式) 的部分,一樣可以參考附圖裡的中文翻譯來填寫。
✏️ 小筆記
- 「Name on Card」(持卡人姓名) 要跟信用卡上的英文姓名的一致。
- 「Card Billing Address」(信用卡帳單地址) 可以選「Use default account contact」(使用預設帳戶聯絡資訊),也可以選擇「Add new contact」(新增聯絡資訊) 手動填寫。
- 「Remember this card for later use」(記住這張卡以便日後使用) 可以打勾,後續續約可以直接用這張信用卡扣款。

第 8 步
Receipt Details (收據明細) 可以選擇「Use default account contact」(使用預設帳戶聯絡資訊),也可以自行修改。

第 9 步
Renewal Settings for Your Purchase (你購買的續訂設定) 的三個選項都要打勾: —— 圖片標註 ➀。
- Automatically renew all of my eligible new services before expiration. (在到期前,自動續訂我所有符合條件的新服務)
- Domain Transfer (域名轉移)
- Free Domain Privacy (免費域名隱私保護)
勾選「Save the configuration above to my default payment settings」(將上述配置保存到我的默認付款設定) —— 圖片標註 ➁。
點擊「Continue」(繼續) —— 圖片標註 ➂。

第 10 步
確定金額沒問題後,就點擊「Pay Now」(立即付款) 。

這樣就完成域名付款囉!

(5) 等待域名轉移
在當初註冊 Hostinger 的信箱,會收到「DOMAIN NAME TRANSFER」(域名轉移) 的 Email。
✏️ 諾特斯的經驗分享
我大約是在「到 Namecheap 申請域名轉入」的半個小時後,收到「DOMAIN NAME TRANSFER」(網域名稱轉移) 這封信。

信裡提到,域名會在 5 天後轉移。

我們不需要做任何操作,到時域名就會從 Hostinger 自動轉移到 Namecheap。
在等待的這段期間,網站的 DNS 紀錄會自動保留,也可以正常運作。
(6) 驗證 Namecheap 寄的 Email 驗證信
之後你會收到幾封 Namecheap 寄的 Email,請特別注意主旨寫著「需要立即驗證你的域名」的這封信,這是 WHOIS 聯絡資訊驗證信。
✏️ 諾特斯的經驗分享
我是在步驟「(3) 到 Namecheap 申請域名轉入」的 6 天後,收到「需要立即驗證你的域名」這封信。

點擊信件內的「Click here to verify your email address」(點擊此處驗證你的電子郵件地址)。

當看到寫著 Success!(成功!) 的畫面,就代表你的域名已經正式從 Hostinger 轉移到 Namecheap 囉!

3. 設定 DNS:連結 Namecheap 域名與 Cloudways 主機
域名轉移到 Namecheap 後,我們需要在 Namecheap 設定 DNS 紀錄,把域名從指向 Hostinger 主機,改為指向 Cloudways 主機,「臨時網站」才會成爲「新網站」。

DNS 是什麼?
DNS 的全名是 Domain Name System (域名系統),是網路中負責將域名轉換成 IP 位址的管理和查詢系統。
DNS 的原理有一點複雜,如果你想 詳細瞭解 DNS 是如何運作的,歡迎點擊下方連結,閱讀我用心製作的解說筆記。
對於只是想完成連結域名的人來說,DNS 設定的意思,就是把主機與域名連接起來。
連接完成後,當訪客在瀏覽器輸入你的域名,就能順利到達你的網站了。

(1) Namecheap 域名指向 Cloudways 主機
第 1 步
進入 Namecheap 後台,點擊域名的「MANAGE」(管理)。

第 2 步
把 NAMESERVERS (名稱伺服器) 改成「Namecheap BasicDNS」(Namecheap 基本 DNS)。
✏️ 小筆記
域名從 Hostinger 轉移到 Namecheap 後,Nameserver (名稱伺服器) 設定不會自動轉移。
也就是說,它們還是指向原本 Hostinger 的名稱伺服器。
我們需要手動把 NAMESERVERS 改成 Namecheap 的名稱伺服器,然後設定指向 Cloudways 主機。

「打勾」確認。

第 3 步
切換到「Advanced DNS」(進階 DNS) 。

第 4 步
我們需要新增 2 筆 DNS 紀錄 (A 紀錄、CNAME 紀錄)。
✏️ 小筆記
① A 紀錄:負責登記 IP 位址,把域名指向主機。新增好 A 紀錄後,當我們輸入域名,例如:notesdemowebsite05.com,就能將該域名指向你的 Cloudways 主機。
② CNAME 紀錄:負責將網站的別名指向主域名。新增好 CNAME 紀錄後,當我們輸入子域名,例:www.notesdemowebsite05.com,就能重新導向到 notesdemowebsite05.com,成功打開網站。
👉 更多免費筆記:A、AAAA 、CNAME、MX、NS 紀錄是什麼?
點擊紅色「+」圖示「ADD NEW RECORD」(新增紀錄)。

第 5 步
Type (類型) 選擇「A Record」(A 紀錄) —— 圖片標註 ➀。
Host (主機) 填「@」—— 圖片標註 ➁。
✏️「@」是什麼意思?
Host (主機),也可以叫做「主機名稱」,指的是網路中的一台主機或設備的名稱。
在 Host 欄位填寫「@」時,這代表你的整個網域,也就是主域名。
以這篇筆記的例子來說就是 notesdemowebsite05.com。

第 6 步
到 Cloudways 後台的 Your Application (你的應用程式) 複製「Public IP」(公共 IP)。

回到 Namecheap 後台,貼在「Value」(值) 欄位。
⌨️ 快捷鍵:貼上
Windows 系統:Ctrl + V
MAC 系統:Cmd + V

第 7 步
TTL (存留時間) 保持預設的「Automatic」(自動的) —— 圖片標註 ➀。
「打勾」確認 —— 圖片標註 ➁。
✏️ TTL 是什麼?
TTL (Time To Live) 代表「存留時間」,TTL 決定了 DNS 紀錄在「DNS 伺服器」和「快取」中保存的時間長度。
當一個 DNS 紀錄的 TTL 到期後,DNS 伺服器會丟棄這個 DNS 紀錄, 並重新查詢最新的 DNS 紀錄。

新增好 A 紀錄後,這個域名就會指向 Cloudways 主機了。
第 8 步
我們需要再新增一筆「CNAME Record」(CNAME 紀錄)。
一樣先點擊「ADD NEW RECORD」(新增紀錄)。

第 9 步
Type (類型) 選擇「CNAME Record」(CNAME 紀錄)。

第 10 步
Host (主機) 填「www」—— 圖片標註 ➀。
Value (值) 填寫「主域名」—— 圖片標註 ➁。
✏️ 小筆記
在 CNAME 紀錄中,Host (主機) 欄位填入「www」表示這個 CNAME 紀錄是針對「www」這個子域名。
而在 Value (值) 欄位填入主域名,表示這個 CNAME 紀錄將指定的子域名重新導向到主域名。
例如:主域名是 notesdemowebsite05.com,那麼填寫「www」表示這個 CNAME 紀錄是針對 www.notesdemowebsite05.com 的。

第 11 步
TTL (存留時間) 保持預設的「Automatic」(自動的)—— 圖片標註 ➀。
「打勾」確認 —— 圖片標註 ➁。

以這個示範網站為例,新增好 CNAME 紀錄後,當你在網址列輸入網站的子域名「www.notesdemowebsite05.com」,就能被導向到網站的主域名「notesdemowebsite05.com」了。

(2) 把臨時域名改成正式域名
第 1 步
前往 Cloudways 後台,點擊左側欄位的「Domain Management」(域名管理)。

第 2 步
點擊「+ Add Domain」(新增域名) 按鈕。

第 3 步
輸入域名 —— 圖片標註 ➀。
點擊「Save Changes」(儲存變更) —— 圖片標註 ➁。

第 4 步
Domain List (域名清單) 現在可以看到我們加入的域名,點擊右邊的「︙」圖示 —— 圖片標註 ➀。
選擇「Make Primary」(設為主要域名) —— 圖片標註 ➁。

第 5 步
點擊「Set as Primary」(設定為主要)。

這樣就設定好正式域名了。

(3) 用 DNS 查詢工具確認設定是否生效
你可以點擊下方連結,利用線上查詢工具 DNS Checker,確認網站的 DNS 設定是不是已經生效。
👉 點我前往:DNS Checker
在 DNS CHECK (DNS 檢查) 輸入域名 —— 圖片標註 ➀。
然後按「Search」(搜尋) —— 圖片標註 ➁。

如果 A 紀錄都已經指向 Cloudways 主機的 IP 位址,那就沒問題啦!

✏️ 小筆記
DNS 紀錄更新後,需要等待一段時間,才能讓 DNS 紀錄同步到全世界的 DNS 解析器,這個過程通常需要幾個小時到 48 小時。
在完成 DNS 設定後的 48 小時內查詢網站的 DNS 紀錄時,可能會看到不同地區的 DNS 解析器分別指向 Hostinger 主機跟 Cloudways 主機,這是因為 DNS 紀錄還在陸續同步中,屬於正常情況,不需擔心!

4. 在 Cloudways 主機上安裝免費 SSL 憑證
SSL 憑證是什麼?
SSL 是 Secure Sockets Layer 的縮寫,也就是「安全通訊協定」。
SSL 憑證是一種由數位憑證認證機構核發的數位證書,負責加密資料,證明網站身分,確保傳輸過程的完整性與安全性。
有安裝 SSL 憑證的網站,在瀏覽器的網址列會顯示 https。

✏️ 小筆記
在 Google Chrome 瀏覽器需要在網址列點滑鼠左鍵 2 下才會顯示 https。
歡迎點擊下方連結,觀看我用心製作的解說筆記,進一步瞭解「SSL 是什麼」。
在 Cloudways 主機安裝 SSL 憑證
第 1 步
在 Cloudways 後台點擊左側的「SSL Certificate」(SSL 憑證)。

第 2 步
填寫「Email Address」(Email 地址) —— 圖片標註 ➀。
「Domain Name」(域名) 填入裸域名 —— 圖片標註 ➁。

第 3 步
點擊「+ Add Domain」(新增域名)。

第 4 步
在 Domain Name 2 (域名 2) 填入帶有「www」的子域名 —— 圖片標註 ➀。
點擊「Install Certificate」(安裝憑證) —— 圖片標註 ➁。

等 SSL 憑證安裝完成,會出現「Let’s Encrypt 憑證安裝成功」 的通知。
✏️ Let’s Encrypt 是什麼?
Let’s Encrypt 是一個免費、自動化的憑證授權機構,提供 Domain Validation (DV) 類型的 SSL/TLS 憑證來加密網站。
Let’s Encrypt 的目標是推廣網站加密,讓所有網站都能免費使用 HTTPS 來確保傳輸安全。

打開網站檢查看看,在瀏覽器中用滑鼠左鍵點擊網址列 2 下,看到網址出現 https 就代表 SSL 憑證安裝成功囉!

5. WordPress 網站搬家最後檢查
搬家會影響 SEO 排名 / 網站流量嗎?
如果跟著這篇筆記操作,可以無縫把 WordPress 主機從 Hostinger 轉移到 Cloudways,還有把域名從 Hostinger 轉移到 Namecheap,不會造成網站無法運作。
理論上,就不會對 SEO 排名/網站流量造成負面影響。
甚至在搬家後,因為網站速度變快,訪客瀏覽體驗變好,可能會提升 Google 排名。

搬家後檢查清單
如果你擔心搬家會對網站流量有負面影響,可以跟著我下面列出的注意項目一起檢查你的網站。
➀ 確保新網站的 DNS 設定正確
使用 DNS Checker 等線上工具查詢網站 IP 位址,確認新網站的 DNS 設定是否生效。

➁ 檢查新網站的內容
檢查網站上所有文章、頁面的文字,以及圖片 (包含圖片說明、替代文字等等) 是不是可以正常顯示。

➂ 檢查新網站的連結
確保網站上所有的內部連結、外部連結,都可以點擊而且正確連結到目標網頁。

另外,如果你有使用 Google Search Console (GSC) 來追蹤 Google 搜尋結果的表現,可以手動重新提交 Sitemap (網站地圖),來加速搜尋引擎重新爬取、索引你的網站。
我是利用 Rank Math 外掛 自動提交 Sitemap (網站地圖)。

如果你對 Rank Math 外掛有興趣的話,歡迎點擊下方連結,觀看我製作的「Rank Math 免費版」筆記!
網站搬家後,可以用 Google Analytics (GA) 持續監測網站流量,如果流量有不正常的劇烈變動,請重新檢查以上幾點,找出可能的原因。

取消 Hostinger 主機續訂
在做完 DNS 設定後,所有流量就會被導向 Cloudways 主機的新網站,Hostinger 主機的舊網站不會再有流量了。

既然 Hostinger 主機已經沒有用了,那就可以取消 Hostinger 主機續訂,停止自動扣款。
第 1 步
前往 Hostinger 後台,從左側欄位選擇「Billing」(帳單)。

第 2 步
點擊「Premium Web Hosting」(高級網站代管) 最右側的「>」圖示。

第 3 步
選擇「Disable auto-renewal」(停用自動續訂)。

第 4 步
點擊「Disable auto-renewal」(停用自動續訂)。

之後就只要等 Hostinger 主機合約到期,讓舊網站被自動刪除就好。

結語
在這篇筆記,我們把主機和域名都在 Hostinger 的 WordPress 網站,搬家到 Cloudways 主機,和轉移到 Namecheap 域名了。
跟著一起操作其實並不難,對吧?
搬家後,網站從共享主機升級成管理型雲端主機,速度更快、訪客體驗變好,就有機會提升 SEO 排名!
希望 WordPress 網站搬家後,能幫助你的網路事業發展得更順利!
如果你想知道更多有關網站架設的細節,歡迎觀看我用心製作的其他 WordPress 筆記。
參考資料
- How to Migrate Your WordPress Site to Cloudways | Cloudways 101
- Migrate WordPress Websites to Cloudways with Ease
- How to transfer a domain name to Namecheap
- How to Transfer Domain Name From Hostinger to Namecheap (Best Method)
- How to Automatically Renew Hostinger Services
- How To Point Your Domain To Cloudways Hosting 2024
製作團隊
總編輯、發佈:諾特斯
文字撰寫、文字編輯、圖片製作、圖片編輯:鹹魚
圖片製作:蚊子










